mirror of
https://github.com/comit-network/xmr-btc-swap.git
synced 2025-10-11 13:08:41 -04:00

The rendezvous node that was provided for testing purposes by the COMIT team will be shutdown.
163 lines
8.6 KiB
Markdown
163 lines
8.6 KiB
Markdown
# Automated Swap Backend (ASB)
|
|
|
|
## Quick Start
|
|
|
|
From version `0.6.0` onwards the software default to running on `mainnet`.
|
|
It is recommended to try the software on testnet first, which can be achieved by providing the `--testnet` flag.
|
|
This quickstart guide assumes that you are running the software on testnet (i.e. Bitcoin testnet3 and Monero stagenet):
|
|
|
|
1. Download [latest release](https://github.com/comit-network/xmr-btc-swap/releases/latest) of the `asb` binary
|
|
2. Ensure that you have the Monero Wallet RPC running with `--wallet-dir` and `--disable-rpc-login`:
|
|
1. `monero-wallet-rpc --stagenet --daemon-host STAGENET-NODE-URL --rpc-bind-port STAGENET-NODE-PORT --disable-rpc-login --wallet-dir PATH/TO/WALLET/DIR`
|
|
3. Run the ASB in terminal: `./asb --testnet start`
|
|
4. Follow the setup wizard in the terminal
|
|
|
|
Public Monero nodes for running the Monero Wallet RPC can be found [here](https://community.rino.io/nodes.html).
|
|
|
|
Run `./asb --help` for more information.
|
|
|
|
### Running on mainnet
|
|
|
|
For running the ASB on mainnet you will have to change you `monero-wallet-rpc` setup to mainnet.
|
|
|
|
It is recommended that you run your own Monero and Bitcoin node when running on mainnet.
|
|
It is possible to plug into public blockchain nodes but be aware that you might lose some privacy doing so.
|
|
Public Monero mainnet nodes can be found [here](https://moneroworld.com/#nodes).
|
|
Public Electrum mainnet nodes can be found [here](https://1209k.com/bitcoin-eye/ele.php?chain=btc).
|
|
|
|
## ASB Details
|
|
|
|
The ASB is a long running daemon that acts as the trading partner to the swap CLI.
|
|
The CLI user is buying XMR (i.e. receives XMR, sends BTC), the ASB service provider is selling XMR (i.e. sends XMR, receives BTC).
|
|
The ASB can handle multiple swaps with different peers concurrently.
|
|
The ASB communicates with the CLI on various [libp2p-based](https://libp2p.io/) network protocols.
|
|
|
|
Both the ASB and the CLI can be run by anybody.
|
|
The CLI is designed to run one specific swap against an ASB.
|
|
The ASB is designed to run 24/7 as a daemon that responds to CLIs connecting.
|
|
Since the ASB is a long running task we specify the person running an ASB as service provider.
|
|
|
|
### ASB discovery
|
|
|
|
The ASB daemon supports the libp2p [rendezvous-protocol](https://github.com/libp2p/specs/tree/master/rendezvous).
|
|
Usage of the rendezvous functionality is entirely optional.
|
|
|
|
You can configure a rendezvous point in the `[network]` section of your config file.
|
|
For the registration to be successful, you also need to configure the externally reachable addresses within the `[network]` section.
|
|
For example:
|
|
|
|
```toml
|
|
[network]
|
|
rendezvous_point = "/dns4/discover.unstoppableswap.net/tcp/8888/p2p/12D3KooWA6cnqJpVnreBVnoro8midDL9Lpzmg8oJPoAGi7YYaamE"
|
|
external_addresses = ["/dns4/example.com/tcp/9939"]
|
|
```
|
|
|
|
For more information on the concept of multiaddresses, check out the libp2p documentation [here](https://docs.libp2p.io/concepts/addressing/).
|
|
In particular, you may be interested in setting up your ASB to be reachable via a [`/dnsaddr`](https://github.com/multiformats/multiaddr/blob/master/protocols/DNSADDR.md) multiaddress.
|
|
`/dnsaddr` addresses provide you with flexibility over the port and also allow you to register two addresses with transports (with and without websockets for example) under the same name.
|
|
|
|
### Setup Details
|
|
|
|
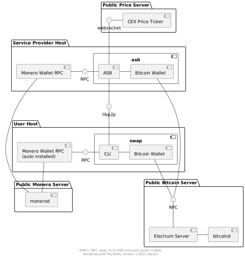
In order to understand the different components of the ASB and CLI better here is a component diagram showcasing the ASB and CLI setup using public Bitcoin and Monero infrastructure:
|
|
|
|

|
|
|
|
Contrary, here is a diagram that showcases a service provider running it's own blockchain infrastructure for the ASB:
|
|
|
|

|
|
|
|
The diagram shows that the `asb` group (representing the `asb` binary) consists of three components:
|
|
|
|
1. Monero Wallet
|
|
2. Bitcoin Wallet
|
|
3. ASB
|
|
|
|
The `ASB` depicted in the diagram actually consists of multiple components (protocol impl, network communication, ...) that sums up the functionality to execute concurrent swaps in the role of Alice.
|
|
|
|
#### Monero Wallet Setup
|
|
|
|
The ASB uses the running Monero wallet RPC to create / open Monero wallets.
|
|
Currently you cannot connect to an existing Monero wallet, but the ASB will create the wallet `asb-wallet` upon intial startup.
|
|
In order to accept trades with a CLI you will have to send XMR to that wallet.
|
|
The wallet's address is printed upon startup of the ASB.
|
|
Currently the `asb-wallet` does not have a password.
|
|
|
|
Upon startup of the ASB the `asb-wallet` is opened in the wallet RPC.
|
|
You can then interact with the wallet RPC for basic wallet management as well.
|
|
|
|
#### Bitcoin Wallet Setup
|
|
|
|
The ASB has an internally managed Bitcoin wallet.
|
|
The Bitcoin wallet is created upon initial startup and stored in the data folder of the ASB (configured through initial startup wizard).
|
|
|
|
#### Market Making
|
|
|
|
For market making the ASB offers the following parameters in the config:
|
|
|
|
```toml
|
|
[maker]
|
|
min_buy_btc = 0.0001
|
|
max_buy_btc = 0.0001
|
|
ask_spread = 0.02
|
|
price_ticker_ws_url = "wss://ws.kraken.com"
|
|
```
|
|
|
|
The minimum and maximum amount as well as a spread, that is added on top of the price fetched from a central exchange, can be configured.
|
|
|
|
In order to be able to trade, the ASB must define a price to be able to agree on the amounts to be swapped with a CLI.
|
|
The `XMR<>BTC` price is currently determined by the price from the central exchange Kraken.
|
|
Upon startup the ASB connects to the Kraken price websocket and listens on the stream for price updates.
|
|
You can plug in a different price ticker websocket using the the `price_ticker_ws_url` configuration option.
|
|
You will have to make sure that the format returned is the same as the format used by Kraken.
|
|
|
|
Currently, we use a spot-price model, i.e. the ASB dictates the price to the CLI.
|
|
A CLI can connect to the ASB at any time and request a quote for buying XMR.
|
|
The ASB then returns the current price and the minimum and maximum amount tradeable.
|
|
|
|
#### Swap Execution
|
|
|
|
Swap execution within the ASB is automated.
|
|
Incoming swaps request will be automatically processed, and the swap will execute automatically.
|
|
Swaps where Bob does not act, so Alice cannot redeem, will be automatically refunded or punished.
|
|
If the ASB is restarted unfinished swaps will be resumed automatically.
|
|
|
|
The refund scenario is a scenario where the CLI refunds the Bitcoin.
|
|
The ASB can then refund the Monero which will be automatically transferred back to the `asb-wallet`.
|
|
|
|
The punish scenario is a scenario where the CLI does not refund and hence the ASB cannot refund the Monero.
|
|
After a second timelock expires the ASB will automatically punish the CLI user by taking the Bitcoin.
|
|
|
|
More information about the protocol in this [presentation](https://youtu.be/Jj8rd4WOEy0) and this [blog post](https://comit.network/blog/2020/10/06/monero-bitcoin).
|
|
|
|
All claimed Bitcoin ends up in the internal Bitcoin wallet of the ASB.
|
|
The ASB offers a commands to withdraw Bitcoin and check the balance, run `./asb --help` for details.
|
|
|
|
If the ASB has insufficient Monero funds to accept a swap the swap setup is rejected.
|
|
Note that there is currently no notification service implemented for low funds.
|
|
The ASB provider has to monitor Monero funds to make sure the ASB still has liquidity.
|
|
|
|
#### Tor and hidden services
|
|
|
|
The ASB supports Tor and will automatically create a Tor hidden service if the Tor control port can be found.
|
|
By default, the ASB will look for the control port under `localhost:9051`.
|
|
To allow the ASB to create a hidden service, enable the control port and authentication in your torrc file:
|
|
|
|
```
|
|
ControlPort 9051
|
|
CookieAuthentication 1
|
|
CookieAuthFileGroupReadable 1
|
|
```
|
|
|
|
It is important that the user running the ASB has the correct user rights, i.e. is in the same group as the user running Tor.
|
|
E.g. if running on debian and having Tor install via apt, add your user to the following group:
|
|
`sudo adduser $(whoami) debian-tor`.
|
|
When configured correctly, your ASB will print the created onion addresses upon startup:
|
|
|
|
```bash
|
|
./bin/asb start
|
|
May 01 01:31:27.602 INFO Initialized tracing with level: debug
|
|
...
|
|
May 01 01:32:05.018 INFO Tor found. Setting up hidden service.
|
|
May 01 01:32:07.475 INFO /onion3/z4findrdwtfbpoq64ayjtmxvr52vvxnsynerlenlfkmm52dqxsl4deyd:9939
|
|
May 01 01:32:07.476 INFO /onion3/z4findrdwtfbpoq64ayjtmxvr52vvxnsynerlenlfkmm52dqxsl4deyd:9940
|
|
```
|